warning An error has occurred. This application may no longer respond until reloaded. refresh Reload
w2n.jp
favorite_border 59
Unity】公式サンプルプロジェクトから学ぶデザインパターン:State - 原カバンは鞄のお店ではありません。
favorite_border 70
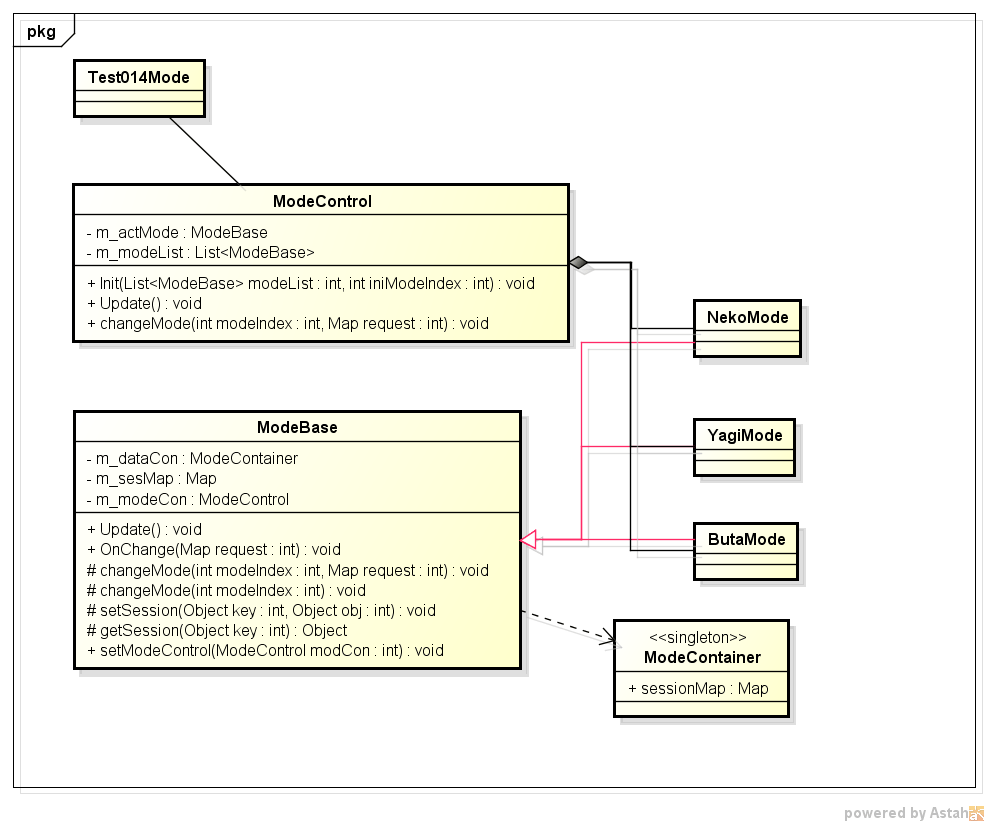
記事0138:Stateパターンのシーケンス図改良版: 落書き帳
favorite_border 76
基本的なデザインパターンを押えよう | Think IT(シンクイット)
favorite_border 52
Stateパターン | Yabutan 技術ブログ
favorite_border 24
デザインパターン | Modeパターン
favorite_border 53
デザインパターン〜とかアーキテクチャ〜〜とか・・・に行く途中の話
favorite_border 78
Study「分散システムデザインパターン」 | 雲の巣
favorite_border 67
デザインパターン入門 | Decorator(デコレーター)パターン | ~プログラミングライフスタイル~
favorite_border 76
01.デザインパターンとは|Flutter実践入門
favorite_border 1
デザインパターン・Proxy(プロキシ)パターンの実装 | 田舎エンジニアの私生活
favorite_border 95
Java Template Method デザインパターン(abstract)の使い方や特徴を具体的な例で徹底解説 | Java Linux  Master
favorite_border 86
ソフトウェアのデザインパターン再入門 - ログ3 – hiroakit.com
favorite_border 64
Azure-CloudDesignPattern
favorite_border 83
State Pattern|[和訳]Unity LevelUp Your Code
favorite_border 35
車庫土間デザインパターン005 | エクスプラット - エクステリア&ガーデンデザイン・プラン検索サイト | RIKCADデータ無料配信
favorite_border 25
Java Template Method デザインパターン(abstract)の使い方や特徴を具体的な例で徹底解説 | Java Linux  Master
favorite_border 17
Smart Contract Design Pattern. はじめに | by Kazuki Yamaguchi (yamarkz) |  LayerX-jp | Medium
favorite_border 51
デザインパターン入門とオブジェクト指向について - Speaker Deck
favorite_border 88
AWSクラウドデザインパターン』のサービス対応表をTableauで可視化してみた | DevelopersIO